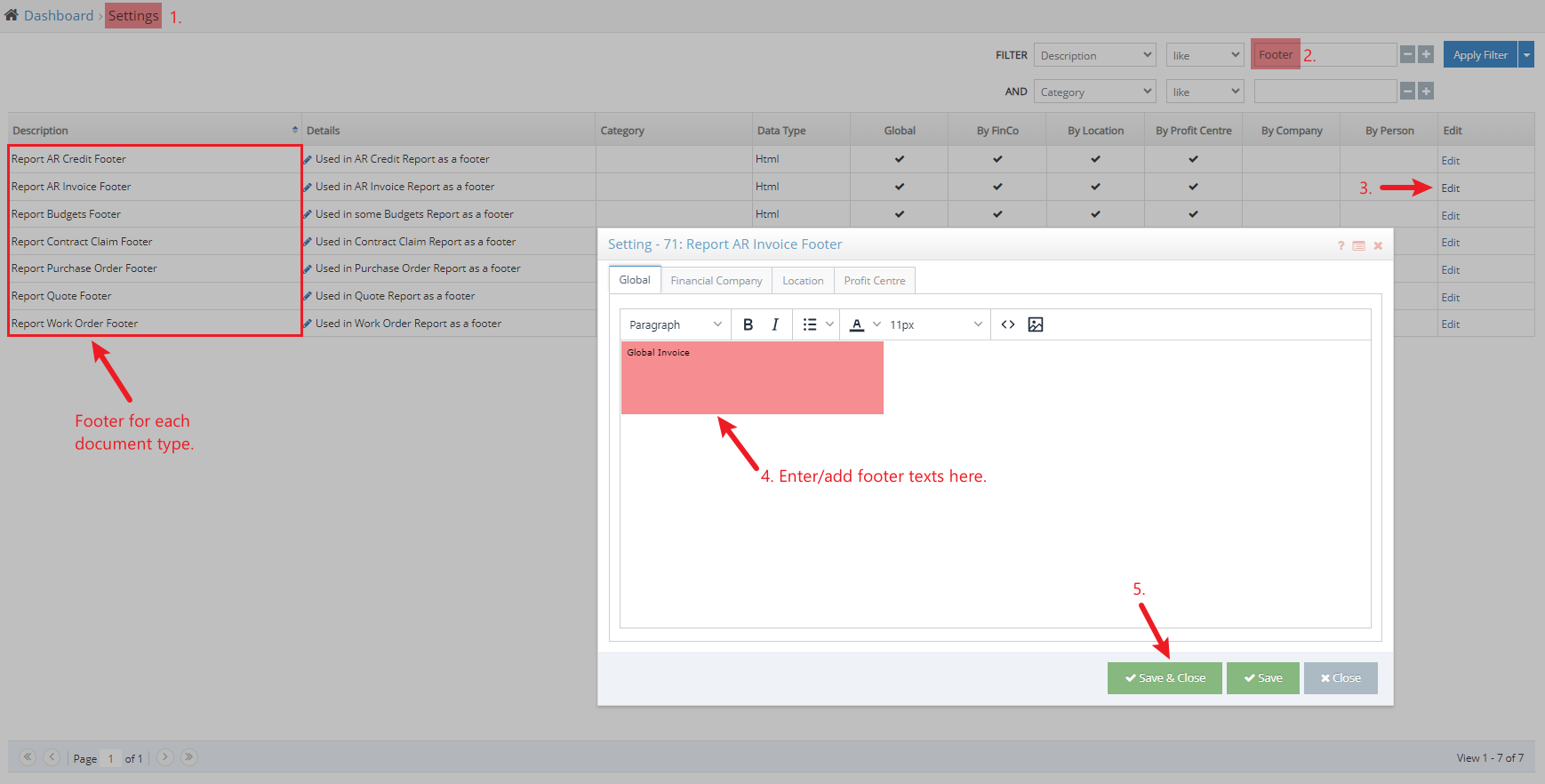
If you need the same content added to every document that is sent out, then you can use the footer text options that can be added/edited in the Settings screen.

Modified on: Wed, 9 Aug, 2023 at 9:42 AM
If you need the same content added to every document that is sent out, then you can use the footer text options that can be added/edited in the Settings screen.

Did you find it helpful? Yes No
Send feedback